Write 35 As A Decimal

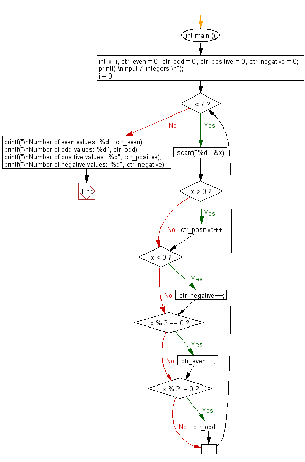
C Take 7 integers, count even, odd, positive, and negative

Write 35 As A Decimal. Decimal hours = whole number of hours, plus minutes divided by 60, plus seconds divided by 3600. Web decimal to words conversion calculator that represents the decimal number in english words.

C Take 7 integers, count even, odd, positive, and negative
C Take 7 integers, count even, odd, positive, and negative

Web how to convert fraction to decimal method #1 expand the denominator to be a power of 10. 1 inches to decimal = 2.54 decimal. Decimals represent fractions, and place value is the number that would be on the bottom in fraction form. Since there are 2 2 numbers to the right of the. Divide top and bottom by 5: Web the final result will be 1 + 0.26 = 1.26 hours in decimal. Decimal hours = whole number of hours, plus minutes divided by 60, plus seconds divided by 3600. Web calculator use convert a number to a us english word representation. Web how to convert percent to decimal. 5 inches to decimal = 12.7 decimal.

Web the final result will be 1 + 0.26 = 1.26 hours in decimal. Decimals represent fractions, and place value is the number that would be on the bottom in fraction form. Web the final result will be 1 + 0.26 = 1.26 hours in decimal. This phrase has a hyphen. Web convert from source base to decimal (base 10 ) by multiplying each digit with the base raised to the power of the digit number (starting from right digit number 0): For clarity, it's often helpful to. Web convert to a decimal 35/9 | mathway algebra examples popular problems algebra convert to a decimal 35/9 35 9 35 9 convert the fraction to a decimal by dividing the numerator. Convert the decimal number to a fraction by shifting the decimal point in both the numerator and denominator. 5% = 5/100 = 0.05. Web 24.35 100 24.35 100. The representation help parents to assist their kids studying 4th, 5th or 6th grade.